Bidding process management

 

The problem

The completion of a bidding process often involves many people and can take a long time. Maintaining an overview can prove difficult.

The solution

Acta Nova maps the entire bidding process – from initial draft to approval and dispatch to follow-up – in a central web-based application used by everyone involved in the process.
 

Features

  • Template administration: the most recent bid templates are always available (compliant with corporate design).
  • Automatic filling with customized data: bidding documents are filled with data already on file for the bid (e.g. customer, address, bid number). This reduces the amount of work and also avoids potential errors.
  • Automatic bid number allocation on the basis of property information assigned to the bid business case.
  • Workflow functions for controlling the approval process: it is possible to incorporate freely configurable bid information in workflow decisions. You can control your bidding process in dependence on the bid volume (i.e. bids exceeding a certain volume require management approval) or incorporate repeat bids and decisions for adjustment or correction.
  • Schedule and deadline monitoring: enables you to quickly detect problems and find proactive solutions.
  • Simple status tracking: all it takes is the touch of a button to view the current status of your bids and to generate an overview of all accepted bids or bids in the follow-up phase.
  • Mapping customer relations: enables you to import contact names as master data in Acta Nova. Classifying customer data enables you to develop your CRM and evaluate customer relations, for instance to dispatch serial letters.

Your benefits

  • Greater efficiency through work step automation
  • Process standardisation
  • Transparency and traceability of the entire bidding process
  • Compliance with schedules and deadlines
  • Simple status tracking and success mapping

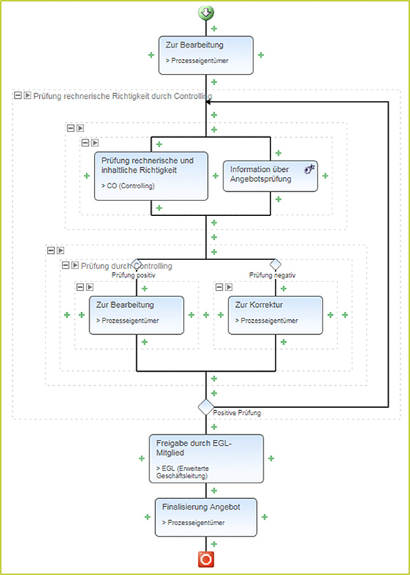
Graphic process overview

 
Contact